Frage
Antwort
Lösung
am 08.04.2024 14:33
Hello there,
I am sorry I write this in English. I hope you can still help me.
I recently bought a new Kabel Router to send my old one to a service. In the mean time, I would like to use the new one so I still have access to the internet.
Unfortunately, I am not able to connect to the internet with the new router. When I connect the network, a kabelmodemaktivate.vodafone.de page pops up but after a minute or two, it says page doesn't exist and says call vodafone.
How can I use my new router with my existing Kabel contract?
Best,
Sina D.
am 08.04.2024 14:55
I assume your new router is a Fritzbox
what is the acticle number on the backside?
08.04.2024 15:15 - bearbeitet 08.04.2024 15:15
@RobertPyes, it is a FritzBox and the artikel number is 2000 2965.
08.04.2024 15:55 - bearbeitet 08.04.2024 15:55
that's the right one 👍
try again to reach
https://kabelmodemaktivieren.vodafone.de
and do not use external DNS Servers - otherwise the activationportal is not reachable
if you access the portal via wifi, ensure that your device keeps connected to the fritzbox
better use a LAN cable during activation
am 08.04.2024 16:28
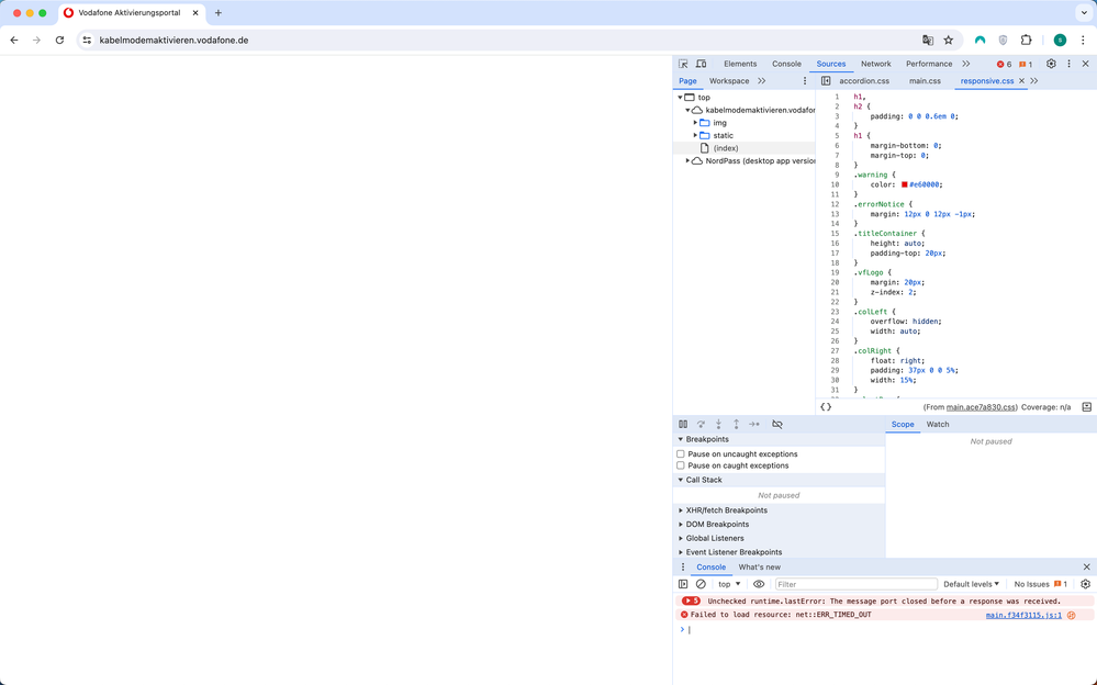
I used LAN cable and still couldn't reach to the website. It took almost 5 minutes to load the page and I was able to monitor the internet connection from the web developer tools of Chrome but eventually the connection timed out. Please see the screenshot below.
I don't think I changed my DNS settings but just in case here is my OS settings,
Do you think I can change the timeout settings? Or anything else I can do to fasten the connection other than using LAN cable?
Best,
Sina
am 09.04.2024 09:30
are there any other devices connected to the fritzbox while you try to reach the activation portal
am 09.04.2024 11:43
I was able to connect this time! There were some other devices connected as well. Unplugging them seem like did the job. Thank you so much.
Unfortunately, I am still not able to aktivate the modem. It asks me for an activation code and seems like my existing one doesn't work anymore. I requested a new one but seems like it is send by post and it is gonna take some time.
Is there a way to get the activation code digitally so I don't have to wait for the post?
am 09.04.2024 11:55
@sinad schrieb:Is there a way to get the activation code digitally so I don't have to wait for the post?
unfortunately no 😞
am 09.04.2024 17:08